|
<< Оглавление >> Суммарная по материалам |
![]() ![]()
|
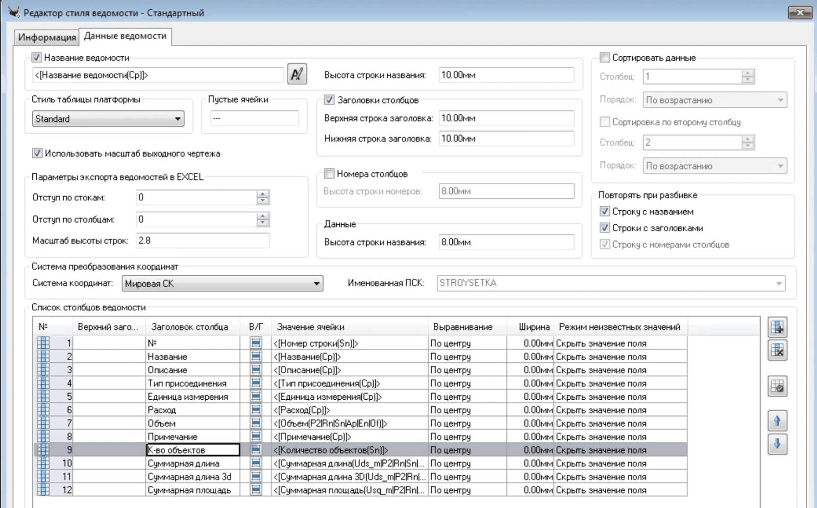
Установки стиля Суммарной ведомости по материалам:


Название - берется из материалов,
Описание - тоже,
Тип присоединения - точечное, линейное, площадное;
Единица измерения - из Реестра материалов,
Расход - из соотв. столбца в зависимости от типа присоединения
Объем - в чем считается, умноженное на расход;
далее - понятно.
Возможно использование выражений с соответствующими показателями:
