|
<< Оглавление >> |
![]() ![]()
|
Программа работает с собственными объектами (геонами): линией сечения, сечением и окном сечения, а также групповыми объектами: группа линий сечения, группа окон сечения, источник сечения.
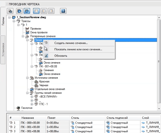
Линия сечения является составной частью геона Трасса. Она определяет линию поперечного сечения на плане. Поддерживаются различные типы линий сечения: по смещению (под различными углами), по нескольким точкам (полилинии), по полевым точкам. Каждая трасса может содержать множество линий сечения. Имеются удобные способы их создания: попикетно, на произвольном пикете, по полилинии, по вершинам профиля и пр.
Для удобства редактирования можно объединять линии сечения в группы. Группировать линии можно по диапазону пикетов или выбирать линии списком. По умолчанию в чертеже всегда присудствует группа – ВСЕ_ЛИНИИ, которая содержит все линии трассы.
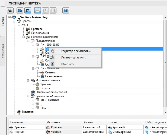
Каждая линия сечения содержит набор геонов Сечение. Он содержит всю информацию по геометрии и оформлению поперечника. Предусмотрены различные способы его создания – сечение поверхности модуля РЕЛЬЕФ, чтение из текстового файла, редактирование вручную с помощью ручек и специальных многофункциональных редакторов. Геометрия сечения определяется набором точек, заданных в системе координат "Смещение/Отметка".
Разные сечения разных линий сечения могут быть, что чаще всего и бывает, объединены одним источником сечения. Источник сечения – это условия формирования и оформления сечений. При создании сечений в редакторах и по рельефу источники часто создаются автоматически, хотя и можно создать сначала источник, а потом с помощью команд обновления сечений создать сечения по этому источнику.
Для оформления поперечного профиля в чертеже используется геон Окно сечения. Каждое окно при создании связывается с отдельной линией сечения и выводит внутри себя ее сечения. Окно сечения позволяет задать горизонтальный и вертикальный масштабы, границы отображения, подпрофильную таблицу, шкалу высот, сетку отображения. Стили полосок подпрофильной таблицы "Данные сечения" и "Сегменты сечения" позволяют вывести в таблице всю необходимую информацию по поперечнику.
Как и остальные объекты сечений GeoniCS, окна объединяются в группы окон сечения, если они были созданы с помощью команд, которые создают сразу несколько окон. Это позволяет получить доступ других команд к этому набору окон сечения и возможностью группового редактирования.




См. История разработки: Черные