|
<< Оглавление >> Создать источник сечения |
![]() ![]()
|
Вызвать команду можно из меню Сечения.

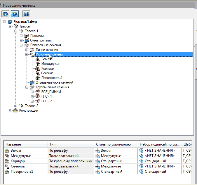
Второй способ вызова из ветки «источники сечений» для нужной трассы в Проводнике чертежа.

Появляется окно «Создание источника сечений».

Есть 3 типа источников:
•пользовательский (пользователь сам создаем геометрию сечения - вручную рисует, скалывает и т.п.),
•по поверхности рельефа,
•по красному поперечнику (экземпляру коридора на отдельном поперечнике).
Окно состоит из двух областей – это основная область, где указывается тип источника, название, описание, стили по умолчанию для создаваемых по этому источнику сечений.
Имеется дополнительная часть, которая отображается только в том случае, если тип источника отличен от пользовательского.
Для создания пользовательского источника существуют только основные параметры, задавая которые, можно создать источник.
Из рисунка видно, что источник «Сечение» создан в чертеже с заданными параметрами.

Для источника «По рельефу» кроме основных параметров, имеются дополнительные параметры создания сечений по поверхности.

К ним относятся:
•сама поверхность;
•настройки создания;
•что делать с частью, выходящей за границу поверхности;
•что делать при обновлении сечений по источнику;
•название базового источника для проектной графики;
•флаг автоматического обновления;
•настройки подчистки точек.
Настройки подчистки точек позволяют удалить точки сечения, которые не удовлетворяют минимальным требованиям по разнице уклонов и отметок:

Задав все эти параметры можно создать источник.
Как видно из рисунка, источник «Поверхность 1» создан в чертеже.

При создании источника «По красному поперечнику» необходимо указать коррекцию для этого источника и коды для создания сечений по красному поперечнику.

Также нужно указать флаг автоматического обновления. Если не выбрать ни одного кода, то источник не будет создан.

Поэтому обязательно нужно выбрать коды для создания источника.

При необходимости коды можно задать вручную.

После этого можно создать источник.