clip1807

Удаление источника

<< Оглавление >>

Навигация:  СЕЧЕНИЯ (черные, красные, коридоры) > Черные сечения > Источники сечения >

clip1807

Удаление источника

Previous pageReturn to chapter overviewNext page

фильм

 

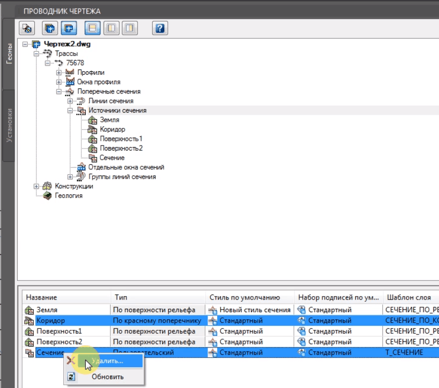
Удалить источники сечения можно из проводника чертежа.

clip2385

Диалог:

clip2386

 

Также можно выбрать из таблицы несколько источников:

clip2387

 

Также можно удалить их из Проводика проекта:

clip2388