|
<< Оглавление >> Панель быстрого доступа Автокада |
![]() ![]()
|
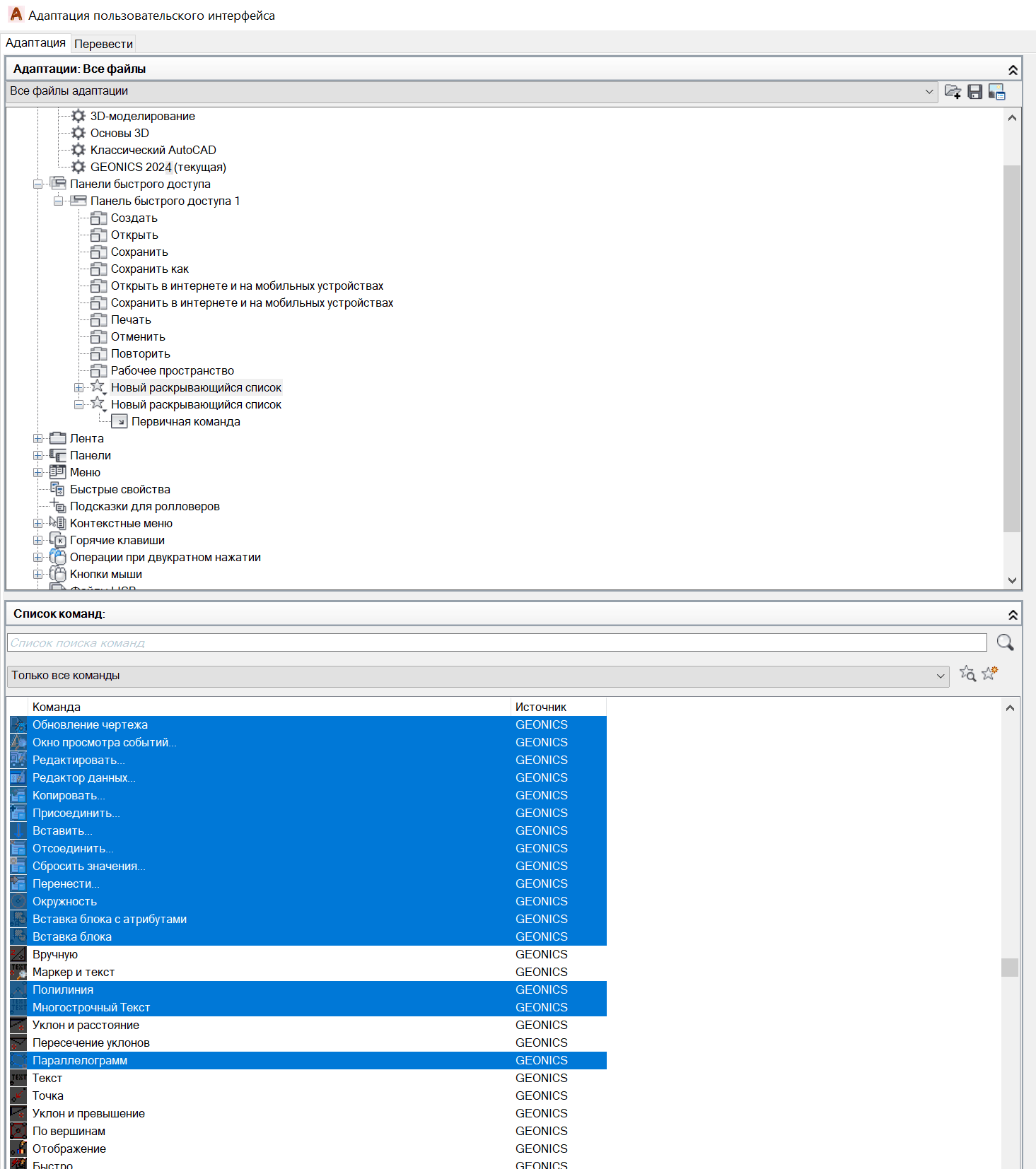
В Автокаде отдельные команды можно перетащить в Панель быстрого доступа


Также это делается в окне команды НПИ.

Можно создать раскрывающийся список и скопировать туда множество нужных команд

Списков может быть несколько, но все они – списки первого уровня.