|
<< Оглавление >> Свойства сечения |
![]() ![]()
|
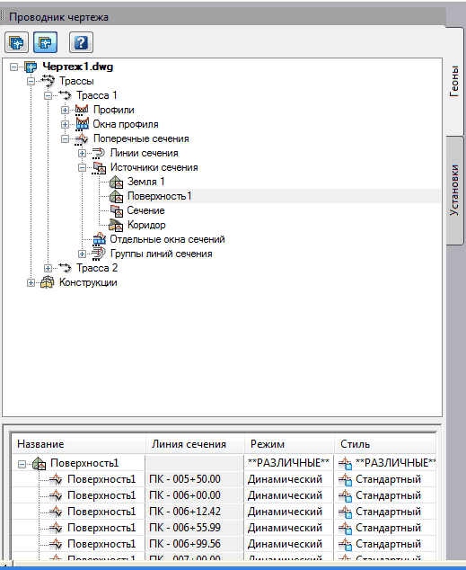
Вызвать команду «Свойства сечения» можно, как из Проводника чертежа на сечениях конкретной линии сечения,

так и из ветки «Источники сечения» на конкретном источнике. После выбора источника нужно указать конкретную линию сечения.


Также можно на чертеже выбрать сечение и указать команду «Свойства сечения».
После этого на экране появляется окно «Свойства сечения».

В окне приведена общая информация по сечению:
•название;
•описание;
•слой;
•стиль;
•набор подписей;
•флаг показа всплывающей подсказки;
Также в окне содержится информация о параметрах сечения:
•принадлежность;
•источник сечения;
•общее количество точек;
•режим редактирования.
Изменим некоторые параметры.



После этого подтверждаем ввод.

На чертеже изменилось отображение сечения, название и стилистика сечения.

