|
<< Оглавление >> Разбивочная ведомость |
![]() ![]()
|
Стиль:

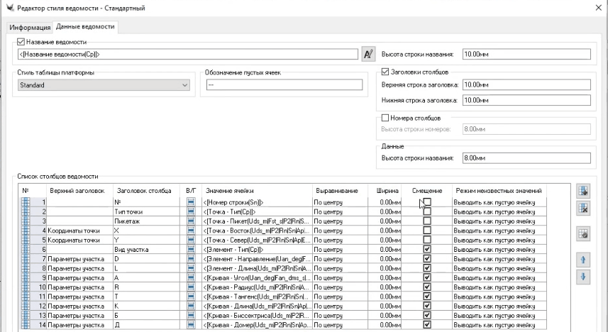
В стиле данной ведомости есть понятие смещенного столбца (столбец Смещение) и, соответственно, нет сортировки.
Для данной ведомости возможны выражения - свои инф. поля, они с подписями не коррелируют


При создании ведомости разбивки оси необходимо выводится диалоговое окно:

В диалоге настраиваются параметры:
• Название ведомости,
• Стиль ведомости – выбирается из выпадающего списка,
•Слой ведомости,
•Данные для создания ведомости:
•Трасса
• Минимальная длина элемента,
• Шаг разбивки кривых.
Установив все параметры, нажмите кнопку Да, выберите трассу.
Если ее нет:

Далее в чертеже укажите точку вставки ведомости.
Ведомость отрисовывается на экране. Это примитив платформы – Таблица.

