|
<< Оглавление >> Редактор правил |
![]() ![]()
|
Редактор правил применяется к Линейным знакам Топоплана и Терплана (Территориальное планирование и градостроительное проектирование).
При первом запуске Редактора создается копия базы правил поставки, которую можно восстановить.
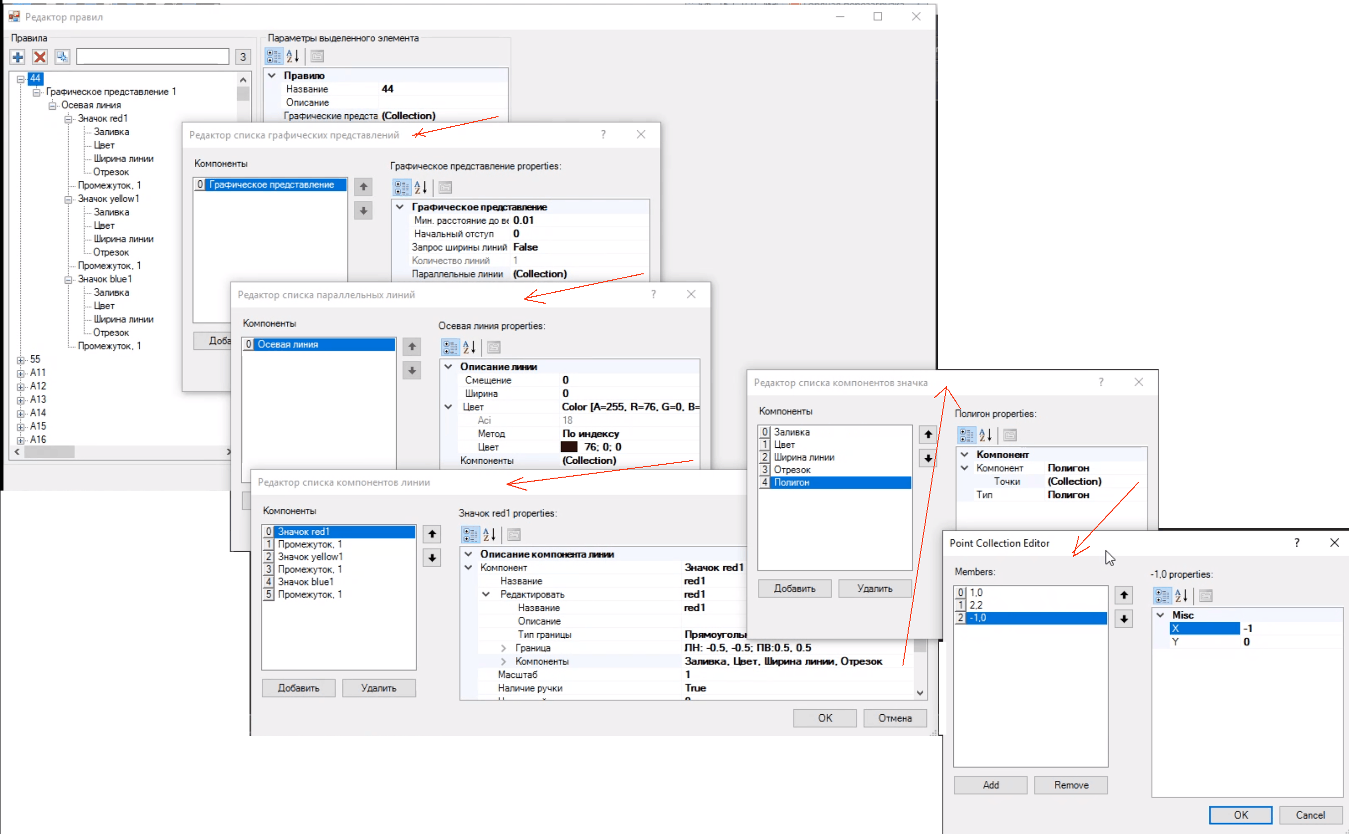
При вызове Редактора правил выходит окно, которое располагается поверх всех окон.
Для удобствам можно изменить размеры трех компонентов окна.
Окно состоит из 3 частей:
•описания тополинии - Название и все графические представления и компоненты, которые в нее входят;
•параметры выделенного в первом подкне пункта дерева и
•превью того знака, который получается. (В Геонике отсутствует, необходимо проверять на отрисованных в чертеже объектах.)

Работа всегда идет с текущим файлом правил topoplan.rul. Он обновляется по кнопкам Применить и Ок.
Мы вынуждены отталкиваться от того, что для просмотра должны работать исключительно с файлом правил.
Его можно чистить, догружать новое из xml, восстанавливать состояние файла на момент поставки или на момент начала редактирования.
А в самом редакторе может быть в данный момент любое число правил - весь набор, отдельное правило, множество правил.
Для каждого правила есть

Название, Описание и Список графических представлений.
В данный момент для тополиний Топоплана поддерживается 2 графических представления: для 500 и 1000 масштаба и для 2000 и 5000 масштаба.
У некоторых знаков может быть только одно.
Каждое графическое представление тоже имеет ряд параметров:

•минимальное расстояние от объекта до вершины. Если это расстояние меньше указанного, объект переходит на следующий сегмент полилинии;
•начальный отступ от вершины. Если <0 - промежуток, >0 - линия;
•запрос ширины линии. При True - в начале построения запрашивается ширина линии;
•количество линий - количество параллельных линий в представлении. С 0-м смещением - осевая линия, далее любое число линий, смещенных влево или вправо.
Каждая линия характеризуется своим смещением, шириной, цветом и набором компонентов, из котрых она состоит.

Цвет может задаваться по блоку, по слою и по конкретному цветовому индексу.
Каждая линия состоит из нескольких компонентов: отрезков или значков.
Для каждого отрезка можно указать длину и указать, это отрезок или промежуток.

Кнопки сверху: Добавить, Удалить, Копировать, Фильтр, Переход на редактор значков.

В принципе, всё можно вызывать из первого списка.


Правила отсортированы по алфавиту - сперва по описанию, далее по названию (фактически, коду знака)

Можно добавлять на любом уровне (имя автоматически Новое...),
Можно удалять,
Можно копировать - добавляется слово Копия, а при одинаковых именах еще и индекс.
Можно накладывать фильтр - по названию+описание (при этом всегда сортируется. Надо по назв - на выбор). Возможен и пустой фильтр нажать клавишу Ввод.

Правило выбирается из файла правил.
Можно сделать любое количество изменений.
Можно вызывать и со следующих уровней



Закрывать окна надо последовательно. Окна модальные - всегда сверху.
Изменения в чертеже происходят по кнопке Применить. При этом изменяется словарь (_GcTcDataReload) и происходит регенерация чертежа (есть возможность регенерировать только отфильтрованные примитивы).
При нажатии на "Отмена" в редакторе отменяются все изменения, сделанные от момента ОТКРЫТИЯ окна редактирования. В том числе и те изменения, которые были применены кнопкой "Применить".
Если, НЕ закрывая диалог после редактирования первого знака, отредактировали второй, то при нажатии на "Отмена" изменения будут отменены в обоих.
Если после редактирования первого знака была нажата "ОК" и уже после этого редактируется второй, то при нажатии на "Отмена" изменения будут отменены только во втором знаке.